Structures Capabilities

Ansys Workbench
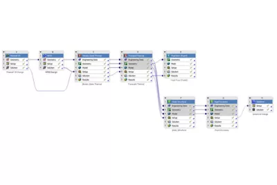
Ansys Workbench enables connections between analysis systems. For example, a prestressed modal analysis or fluid structure analysis.
Ansys Workbench

Strength Analysis
The strength of components sits as a key requirement in understanding a product’s performance, lifecycle and possible failure modes.
Strength Analysis

Vibration
Vibration can be an undesired side effect of poor product design or the environment in which the product is operating.
Vibration

Thermal Analysis
The effects of heat and thermal management on parts and assemblies is becoming increasingly critical as performance limits are pushed further by the need to have lighter, smaller and more efficient designs.
Thermal Analysis

Durability
Building durable products is key to reducing warranty costs and increasing reliability. Being able to understand how designs will behave over time as load cycles increase helps you avoid unexpected failures.
Durability

Impact
Impact between two or more bodies is modeled by the Ansys structural family of programs, including mechanical, explicit dynamics and rigid body dynamics.
Impact

Structural Optimization
Ansys optimization technology includes parametric, shape (mesh morphing) and topology optimization.
Structural Optimization

Rigid and Multi Body Dynamics
Mechanical devices can contain complex assemblies of interconnected parts undergoing large overall motions.
Rigid and Multi Body Dynamics

Hydrodynamics
Offshore structures are subjected to environmental loading from the effects of waves, currents and wind.
Hydrodynamics

Composites
The light, strong and versatile properties of composite materials make them attractive for many types of manufacturing.
Composites

Additive Manufacturing
Ansys Additive Solution delivers the critical insights required by designers, engineers and analysts for a successful Additive Manufacturing Process, to avoid build failures and create parts that accurately conform to design specifications.
Additive Manufacturing

Multiphysics
A vast range of multiphysics capabilities from simple thermal structural analysis to coupled field analyses using finite element analyses are available.








